Springe auf Hauptinhalt Springe auf Hauptmenü Springe auf SiteSearch

SHK: Exzellente Software – profitables Handwerk

Nie war es so einfach, gutes Handwerk mit der richtigen Software zu verbinden: Mit TAIFUN für SHK behalten Sie den vollen Überblick über benötigte Artikel, Lagerbestände, erstellte Angebote und laufende und abgeschlossene Aufträge sowie den Status Ihrer Rechnungen – auch mobil via App, direkt vor Ort bei Ihrem Kunden.

DIGITAL. HANDWERK. JETZT.
Ihr Weg zu noch mehr Professionalität…

 … mit der richtigen Softwarelösung, die Sie in allen Lebenslagen im Büro und auf der Baustelle optimal unterstützt. Unsere maßgeschneiderte Komplettlösung TAIFUN ist Ihre digitale Nr. 1 für den betriebswirtschaftlichen Teil Ihrer Arbeit:

  • Kommunizieren Sie ohne Umwege, direkt aus der Software heraus, auch via App.
  • Verarbeiten Sie Kunden-, Artikel- und Auftragsdaten rechtssicher, komfortabel und effizient.
  • Doch nicht nur das: Erstellen Sie in nur einer Minute fundierte Angebote – dank tagesaktuellem Preisvergleich und effizienter Webshop-Anbindung.

Profitieren Sie von vielen weiteren leistungsstarken Funktionen speziell für Ihr SHK-Handwerk!

TAIFUNs SHK-Highlights

  • Tagesaktuelle Großhändlerpreise durch automatisierten Preisvergleich
  • Müheloses Bestellwesen via Webshop-Anbindung
  • Direktzugriff auf Lieferantenkataloge
  • Stücklisten und Leistungen für wiederkehrende Auftragspositionen
  • Exakte Angebotskalkulation über Materialtexte/-aufschläge & Stundenlohn
  • Angebotsübersicht mit Statusanzeige
  • Direkter Angebotsversand mit Druckvorschau
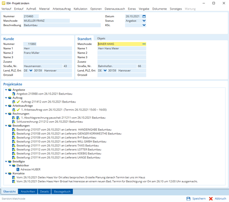
  • Erstklassige Projektverwaltung mit Bautagebuch
  • Artikel blitzschnell finden dank integrierter Volltextsuche
  • Einfache Rechnungserstellung/-nachverfolgung
  • Elektronische Rechnungen via ZUGFeRD
  • Automatisiertes Mahnwesen
  • Nachkalkulation über Kostenarten

Serienmäßige Schnittstellen – DATANORM, UGL, IDS, Innoplus & mehr

Die Uwe Röhrs GmbH, Unternehmen für Heiztechnik, Badezimmerbau (Sanitär) & Brennstofftechnik hat zu TAIFUN gewechselt und sieht sich als Vorreiter der Digitalisierung im Handwerk!

"TAIFUN ist im Prinzip die Basis,
das Fundament unseres Handelns jeden Tag… "

(Steffen Röhrs, Geschäftsführer)

Arbeiten Sie als SHK-Betrieb mit TAIFUN ab sofort ohne Zeitverluste. TAIFUN unterstützt Ihre gewohnten Abläufe in der Angebotserstellung, in der Auftragsabwicklung und bietet Ihnen zugleich eine direkte mobile Kommunikation zwischen Baustelle und Büro.

DIGITAL. HANDWERK. JETZT.
Schauen Sie mal rein: TAIFUN für SHK!